FJcloud実践
FJcloud-Vの「SDK for Java」サンプルを用いたサーバー操作検証
この記事は、ニフクラブログで2016-03-15に公開された記事を移転したものです。
こんにちは、FJcloud-V(旧ニフクラ)のテクニカルアカウントエンジニアチームです。
FJcloud-V(旧ニフクラ)では、REST APIの提供以外にもサーバーの操作やステータス参照などを可能にする Java API を提供しています。
本記事では、そのためのツール「FJCloud-V(旧ニフクラ) SDK for Java」を利用し、簡単な動作確認をしながらFJcloud-V(旧ニフクラ)を操作していきたいと思います。
はじめに
今回は、「APIの概要はある程度掴んではいるものの、プログラミングについてはハードル高く苦手意識が...」とか、「そもそもプログラム組んだことないし...」という方に、「FJCloud-V(旧ニフクラ) SDK for Javaで用意されているサンプルソースを利用すればハードルはそれほど高くありません!」という観点で、検証を進めていきたいと思います。
なお、Javaソース内で指定するパラメーターは以下を参照しています。
▼利用可能なAPI一覧
https://docs.nifcloud.com/cp/api/reference.htm
検証概要
今回の検証では、総合開発環境(IDE)である「Eclipse」に対し、FJCloud-V(旧ニフクラ) SDK for Javaのサンプルソースを組み込み、以下の動作確認を行います。
-
OSイメージ一覧の取得
FJCloud-V(旧ニフクラ)が提供しているOSイメージ一覧を取得し、検証用に使用するサーバーの"イメージID"を確認します。 -
サーバー作成
APIを実行し、GUIにて正常にサーバーが作成されていることを確認します。 -
サーバー停止
APIを実行し、GUIにて正常にサーバーが停止されていることを確認します。 -
サーバー起動
APIを実行し、GUIにて正常にサーバーが起動されていることを確認します。
検証環境作成
1.事前準備
- 1. 利用OSに合ったEclipseを以下URL先よりダウンロードし任意の場所に解凍します。
▼Pleiades - 統合開発環境 Eclipse 日本語化プラグイン
Pleiades All in One ダウンロード - 2. FJCloud-V(旧ニフクラ) SDK for Java、以下URL先よりダウンロードし任意の場所に解凍します。
▼クラウド API(FJCloud-V(旧ニフクラ) SDK)
https://docs.nifcloud.com/sdk/#niftycloud
ファイル名は「NIFCLOUD_SDK_for_Java_8.0.4.zip」です。
- 3. 以下URL先にてエンドポイントを確認します。
▼クラウド API(エンドポイント)
https://docs.nifcloud.com/api/endpoint.htm
今回は「east-1」で検証しますので、エンドポイントは
「>https://east-1.cp.cloud.nifty.com/api/」を使用します。
- 4. AccessKey/SecretAccessKey を取得します。
- 1. コントロールパネル右上のNiftyIDを選択すると、アカウントメニューが表示されます。次にメニューから「アカウント管理」をクリックします。
- 2. アクセスキーをコピーして保存しておきます。次に「シークレットアクセスキー」の右隣にある「表示」をクリックします。
- 3. シークレットアクセスキーも同じくコピーして保存しておきます。
- 1. コントロールパネル右上のNiftyIDを選択すると、アカウントメニューが表示されます。次にメニューから「アカウント管理」をクリックします。
【ご注意】
SecretAccessKey が外部に漏れると、第三者から API が実行される可能性があります。外部に漏れないよう、SecretAccessKey の取り扱いには十分ご注意ください。
2.Javaプロジェクト作成
- 1. Eclipse起動
Eclipseを起動します。
※起動途中に下図ワークスペースの選択画面が表示されますが、デフォルトのままで構いません。
- 2. Eclipse起動後、Javaのプロジェクトを作成します。
- 1. メニュー\[ファイル]\-\[新規]\-\[Javaプロジェクト]をクリックします。
- 2. 「新規Javaプロジェクト」作成画面の「プロジェクト名」箇所に任意のプロジェクト名を入力し、「完了」をクリックします。
今回は「NiftyAPI」と入力しました。
- 3. Javaプロジェクトが作成されたことを確認します。
- 3. JavaプロジェクトNiftyAPI配下にソース・フォルダーを作成します。
- 1. 先ほど作成したJavaプロジェクト「NiftyAPI」を選択し、右クリックメニュー[新規]-[ソースフォルダー]をクリックします。
- 2. フォルダ名に「src」と入力し、「完了」をクリックします。
- 3. JavaプロジェクトNiftyAPI配下にソース・フォルダー「src」が作成されたことを確認します。
- 1. 先ほど作成したJavaプロジェクト「NiftyAPI」を選択し、右クリックメニュー[新規]-[ソースフォルダー]をクリックします。
3.プロジェクトの設定
jarファイルを組み込んでいきます。
- 1. 事前準備にてダウンロードした「NIFTY_Cloud_SDK_for_Java.zip」を解凍すると、以下のようなフォルダ構成となっています。
- 2. 「dist\lib\nifty-cloud-api-lib.jar」をEclipseへドラック&ドロップします。
※以降、jarファイルを組み込む時は、同様の手順を実施します。

「ファイル操作」ボップアップが表示されるので、「ファイルをコピー」にチェックを入れ「OK」をクリックします。
- 3. 組み込んだjarファイルをビルド・パスに追加します。
nifty-cloud-api-lib.jarを選択し、右クリックメニュー内[ビルド・パス]-[ビルド・パスに追加]をクリックします。
- 4. 参照ライブラリーへ追加されたことを確認します。
- 5. 「NIFTY_Cloud_SDK_for_Java\third-party」フォルダをEclipseへドラック&ドロップします。※2と同様の手順で実施します。
- 6. 組み込んだjarファイルをビルド・パスに追加します。
パッケージ・エクスプローラーにて、[NiftyAPI]-[third-party]-[xxxxx.jar](※4ファイル)を選択し、右クリックメニュー内[ビルド・パス]-[ビルド・パスに追加]をクリックします。

- 7. 4ファイルがすべて参照ライブラリーへ追加されたことを確認します。
- 8. 「NIFTY_Cloud_SDK_for_Java\src\com\nifty\cloud\sdk\sample」フォルダ内の以下ファイルをNiftyAPI配下のsrcソース・フォルダーへドラック&ドロップします。
使用するサンプルソース- DescribeImagesSample.java
- RunInstancesSample.java
- StopInstancesSample.java
- StartInstancesSample.java
- 9. 対象ソースをダブルクリック選択し、右ペインに表示されるソース内「package com.nifty.cloud.sdk.sample;」にカーソルを合わせると下図のようなポップアップ画面が表示されます。
次にポップアップ内の「'xxxxxxxSample.java'をパッケージ'com.nifty.cloud.sdk.sample'に移動」をクリックします。
※8で追加した対象ソースすべてに対し、当手順を行います。
- 10. 対象ソースが[NiftyAPI]-[src]-[com.nifty.cloud.sdk.sample]へ移動したことを確認します。
動作確認
ここから実際に動かしていきます。
組み込んだサンプルソースを正常に動作させるために必要な各種パラメーターの修正も行います。 本記事初めの方で紹介しました「利用可能なAPI一覧」を参照しつつ進めていきます。
1.OSイメージ情報の取得
使用ソース「DescribeImagesSample.java」
- 1. 対象ソース内の下記パラメーター設定箇所を修正します。

▼アクセスキー入力
String accessKey = "<Input Your AccessKey>"; ←事前に取得しておいたアクセスキーを入力します。 String secretKey = "<Input Your SecretAccessKey>"; ←事前に取得しておいたシークレットアクセスキーを入力します。
▼クライアント設定情報
※インターネットへ接続する為の設定箇所です。利用環境に応じて修正してください。
ClientConfiguration config = new ClientConfiguration(); // config.setUserAgent("NIFTY Cloud API Java SDK"); // config.setProtocol(Protocol.HTTPS); // config.setProxyHost("proxy_host"); // config.setProxyPort(0); // config.setProxyUsername("proxy_username"); // config.setProxyPassword("proxy_password"); // config.setMaxErrorRetry(3); // config.setMaxConnections(50); // config.setSocketTimeout(30); // config.setConnectionTimeout(30); // config.setSocketSendBufferSizeHint(0, 0); // config.setSignatureVersion(SignatureVersion.Version_2); // config.setSignatureMethod(SignatureMethod.HmacSHA256); // config.setRequestMethod("GET");
▼エンドポイントを指定
client.setEndpoint("endpoint_url"); ←事前に確認しておいたエンドポイントを入力します。
▼リクエストパラメーター設定
今回は特に設定はしません。 - 2. メニューバー[実行]-[実行]をクリックし、修正したソースを動かしてみます。

[実行]クリック後、以下ポップアップ画面が表示されますので、「OK」をクリックします。
- 3. コンソールを開き、以下のように結果が返ってくればOSイメージ情報取得要求は成功です。
※コンソールは、メニューバー[ウィンドウ]-[ビューの表示]-[コンソール]から開きます。
- 4. 処理結果内容の下記箇所で作成するサーバーの"OSイメージID"を確認できます。
作成するサーバーはWindows Server 2012 R2を予定していますので...IDは「39」です。
Image ImageId : 39 ← OSイメージID ImageLocation : State : available OwnerId : niftycloud : :
2.サーバー作成
使用ソース「RunInstancesSample.java」
- 1. コントロールパネルを確認すると、現時点ではサーバーがない状態です。
- 2. 「RunInstancesSample.java」のパラメータ設定を修正します。
アクセスキー入力/クライアント設定情報/エンドポイント情報はOSイメージ情報取得と同じです。
▼リクエストパラメーター設定
RunInstancesRequest request = new RunInstancesRequest(); request.setImageId("39"); ←OSイメージID // request.setMinCount(0); : 省略 : request.setInstanceType("small4"); ←サーバータイプ。今回はsmall4を指定。 // Placement placement = new Placement(); : 省略 : request.setAccountingType("2"); ←利用料金タイプ 1:月額課金/2:従量課金 request.setInstanceId("APITEST"); ←サーバー名 request.setAdmin("admin"); ←管理者アカウント request.setPassword("password"); ←管理者アカウントパスワード request.setIpType("none"); ←グローバルIP none(グローバルIPなし) // request.setAgreement(true); // request.setPublicIp("publicIp"); - 3. メニューバー[実行]-[実行]をクリックし、修正したソースを動かしてみます。
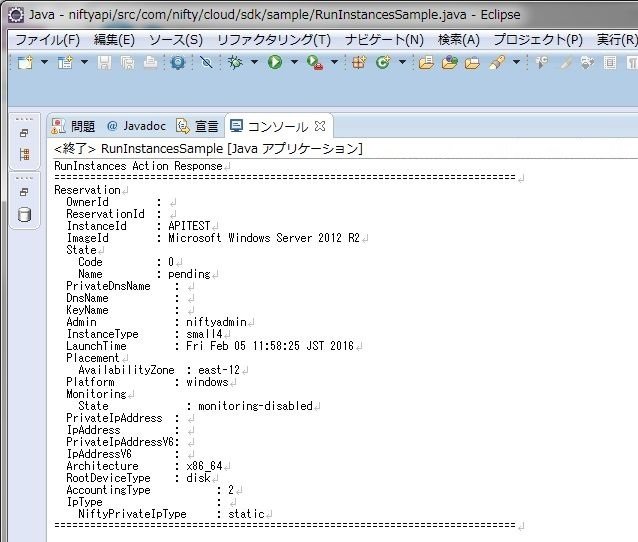
※手順はOSイメージ取得と同様です。 - 4. コンソールを開き、以下のように結果が返ってくれば作成要求は成功です。
- 5. コントロールパネルの状況を確認します。
サーバーの作成が始まってます。
しばらく待ち、ステータスが「オンライン」になれば作成完了です。

3.サーバー停止
使用ソース「StopInstancesSample.java」
- 1. 「StopInstancesSample.java」のパラメータ設定を修正します。
アクセスキー入力/クライアント設定情報/エンドポイント情報はOSイメージ情報取得と同じです。
▼リクエストパラメーター設定
StopInstancesRequest request = new StopInstancesRequest(); List instanceIds = new ArrayList(); ←コメントアウトを外す instanceIds.add("APITEST"); ←サーバー名 request.setInstanceIds(instanceIds); ←コメントアウトを外す // request.setForce(false); - 2. メニューバー[実行]-[実行]をクリックし、修正したソースを動かしてみます。
※手順はOSイメージ取得と同様です。 - 3. コンソールを開き、以下のように結果が返ってくれば停止要求は成功です。
- 4. コントロールパネルの状況を確認します。今回はすでに停止していました。
タイミングによっては「処理中」となっていますが、しばらく待つと停止されます。
4.サーバー起動
使用ソース「StartInstancesSample.java」
手順はこれまでと同様です。今回はサーバー起動時にサーバータイプを変更するようパラメーターを指定してみます。
- 1. 「StartInstancesSample.java」のパラメーター設定を修正します。
アクセスキー入力/クライアント設定情報/エンドポイント情報はOSイメージ情報取得と同じです。
▼リクエストパラメーター設定
StartInstancesRequest request = new StartInstancesRequest(); List instances = new ArrayList(); ←コメントアウトを外す。 InstanceIdSet instanceIdSet = new InstanceIdSet(); ←コメントアウトを外す。 instanceIdSet.setInstanceId("APTTEST"); ←サーバー名。 instanceIdSet.setInstanceType("small2"); ←サーバータイプを「small2」へ変更。 // instanceIdSet.setAccountingType("accountingType"); instances.add(instanceIdSet); ←コメントアウトを外す。 request.setInstances(instances); ←コメントアウトを外す。 // request.setUserData(new String(Base64.encodeBase64Chunked("userData".getBytes()))); // request.setUserDataEncoding("base64"); invokeStartInstances(client, request); - 2. メニューバー[実行]-[実行]をクリックし、修正したソースを動かしてみます。
※手順はOSイメージ取得と同様です。 - 3. コンソールを開き、以下のように結果が返ってくれば起動要求は成功です。
- 4. コントロールパネルの状況を確認します。

しばらく待ちスタータスが「オンライン」になれば起動完了です。
また、サーバータイプも「small4」から「small2」へ変更されていることも確認できます。
まとめ
今回は、このようにFJCloud-V(旧ニフクラ) SDK for Javaのサンプルソースを使用し、単体処理ごとに動作確認を行いました。
各処理ごとにサンプルソースが用意されていることもあり、思っていたほど難しいこともなく動作させることができました。
今回検証したSDKのほかにも「FJCloud-V(旧ニフクラ) エンジニアリングパーツ SDK for Java」や「FJCloud-V(旧ニフクラ) ストレージ SDK for Java」を提供しております。
どちらもサンプルソースを用意しておりますので、同様の使用感で利用いただくことができます。
▼FJCloud-V(旧ニフクラ) SDK
https://docs.nifcloud.com/sdk/
それでもやはり...という方に、CLI(Command line interface)も提供しています。
普段からコマンドライン操作が多いインフラ・運用エンジニアの方には、CLIもお勧めです。
コマンドラインからFJCloud-V(旧ニフクラ)を操作することができ、ジョブスケジューリングソフトなどと併用することで自動運用も可能となります。
CLI動作検証は以下に掲載していますので、併せてご覧いただけると幸いです。
